Sadržaj:
Način 1: Ponovna instalacija u mapu bez ćirilice
Najčešći razlog pojave razmatrane probleme je instalacija igračkog softvera na putanji koja sadrži ćirilična slova. Naime, neki varijante instalatera loše rade s takvim simbolima, zbog čega ne mogu unijeti ispravne vrijednosti u sustavni registar. Optimalno rješenje u takvoj situaciji bi bilo uklanjanje problematičnog softvera i instalacija u direktorije koji ne sadrže u nazivu ruska slova: na primjer, put D://Games je ispravan, dok je D://Игры – neispravan.
Način 2: Kreiranje novog korisničkog računa
Ponekad prethodna opcija ne pomaže – problem leži dublje, a pokretanju programa smeta ime korisnika napisano ćirilicom: mnoštvo modernog softvera sadrži svoje konfiguracijske datoteke u direktoriju "Dokumenti" korisničke mape, kojoj jednostavno ne može pristupiti zbog ruskog naziva. Promjena imena lokalnog korisničkog računa je prilično teška, ali se te poteškoće mogu zaobići kreiranjem novog računa, koji treba nazvati engleskim slovima.
Više informacija: Kako stvoriti novi korisnički račun u Windows 10

Način 3: Instalacija s isključenim antivirusom
U nekim situacijama greška s kodom 0xc0000142 nastaje zbog problema u procesu instalacije: antivirus je prepoznao neki od datoteka u instalateru kao zlonamjernu, zbog čega sada softver ne može normalno pokrenuti.Stoga, uklanjanje softvera, privremeno isključivanje antivirusnog programa i ponovna instalacija mogu riješiti problem.
Detaljnije:
Uklanjanje igara u Windows 10
Kako privremeno isključiti antivirus
Metoda 4: Pokretanje u načinu kompatibilnosti
Otvaranje igre u načinu kompatibilnosti može pomoći u rješavanju ovog problema, posebno s Windows 7, osobito ako je ciljani softver razvijen dugo prije nego što je "desetka" došla na tržište.
- Pronađite prečac na "Radnoj površini", desnom tipkom miša kliknite na njega i odaberite opciju "Svojstva".
- Ovdje idite na karticu "Kompatibilnost". Prvo pronađite odjeljak "Način kompatibilnosti", gdje označite odgovarajuću opciju, a zatim u padajućem izborniku odaberite odgovarajuću opciju, na primjer, "Windows 7".
- Također se preporučuje aktiviranje opcije "Pokretanje kao administrator", nakon čega slijedno pritisnite "Primijeni" i "U redu".



Pokušajte pokrenuti problematičnu igru – ako je sve učinjeno ispravno, trebala bi se normalno pokrenuti.
Metoda 5: Promjena registra
U rijetkim slučajevima, greška 0xc0000142 može se pojaviti zbog netočne vrijednosti u jednom od odjeljaka sustavnog registra.Za rješavanje ovog problema, ispravan parametar treba unijeti ručno.
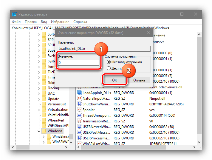
- Pokrenite "Uređivač registra": upotrijebite prečac Win+R, zatim unesite naredbu
regedit
i kliknite "U redu". - Idite na sljedeću granu registra:
HKEY_LOCAL_MACHINESOFTWAREMicrosoftWindows NTCurrentVersionWindows
Potražite parametar s imenom "LoadAppinit_DLLs".
- Ako postoji, provjerite njegovu vrijednost – ako je označena kao "1", dvaput kliknite na unos, upišite "0" i potvrdite promjene.
- Zatvorite uređivač i ponovo pokrenite računalo.



Ova metoda pokazuje svoju učinkovitost sa starim igrama koje su objavljene još za Windows XP.