Sadržaj:
Opcija 1: Uklanjanje programa FrankCasino
Trenutno se program FrankCasino ne distribuira službeno, budući da su se programeri prebacili na online verziju, no iz instalacijskih paketa nekog drugog softvera još uvijek nije uklonjen, što provocira pozadinsku instalaciju ove aplikacije na računalo. Ako ste se susreli s tim da se FrankCasino u Windowsu prikazuje kao program, bit će potrebno koristiti ugrađene ili vanjske alate kako biste ga se riješili. Detaljne upute o tome kako realizirati bilo koju od poznatih metoda možete pronaći u članku na našoj web stranici, prelaskom na link ispod.
Više informacija: Uklanjanje programa u Windows 10
Opcija 2: Uklanjanje FrankCasino iz preglednika
Čestiji problem — pojava FrankCasino u pregledniku. Stranica se može automatski otvarati svake nekoliko sati ili samo prilikom pokretanja operativnog sustava. Dovoljno je zatvoriti je, no ta radnja će se opet ponoviti, budući da je postavljena kao zadatak ili kao zaseban proces u OS-u. Postoje različiti načini rješavanja takve situacije, o kojima će biti riječi u nastavku.
Metoda 1: Čišćenje računala od virusa
Reklamni virus, slučajno dospjeli na računalo, može se skrivati pod običnim procesima ili se pokretati samo u određenim vremenskim intervalima, stoga će ga ručno pronaći biti problematično. Preporučujemo da potražite pomoć od specijaliziranih programa koji otkrivaju slične prijetnje u web preglednicima i brzo vas oslobađaju od njih.Popis najpopularnijih tematskih rješenja možete pronaći u pregledu u nastavku.
Više informacija: Popularni programi za uklanjanje oglasa u pregledniku

Postoji mogućnost da su zajedno s reklamnim virusom na računalo došle i ozbiljnije prijetnje koje mogu raditi u kombinaciji, povremeno uzrokujući otvaranje stranice FrankCasino. Stoga je važno koristiti ne samo softver za borbu protiv oglasa, već i punu antivirusnu zaštitu, o čemu naš autor piše u posebnom članku.
Više informacija: Borba protiv računalnih virusa

U gornjim člancima pronaći ćete samo opise popularnog softvera, ali ćete se s njegovim korištenjem morati nositi sami. Kako bismo olakšali ovaj zadatak, navest ćemo kao primjer alat AVZ.
- Trebate preuzeti arhivu s službene stranice i pokrenuti izvršnu datoteku koja se tamo nalazi. Program se distribuira u prenosivom obliku, stoga ne zahtijeva instalaciju. Međutim, prilikom prvog pokretanja potrebno je pritisnuti označeno dugme na sljedećoj slici kako biste ažurirali baze podataka.
- Ne mijenjajte izvor i postavke, već jednostavno pokrenite analizu.
- Nakon završetka, vratite se na glavni izbornik i označite logički odjeljak tvrdog diska na kojem je instaliran preglednik.
- Obratite pažnju na desnu traku, gdje prvo označite "Izvrši liječenje", a zatim se uvjerite da su za viruse i oglase postavljene vrijednosti "Briši".
- Preostaje samo pritisnuti "Pokreni", čime započinjete skeniranje.
- Ova operacija će trajati određeno vrijeme, a trajanje ovisi o popunjenosti logičkog odjeljka i broju pronađenih procesa. Pratite napredak u posebnom prozoru, primajući izvještaje svake minute. Nakon završetka, upoznajte se s rezultatima i provjerite je li reklamni virus FrankCasino uklonjen.






Ponovno pokrenite računalo ili pređite na njegovo standardno korištenje.Ako antivirusna aplikacija nije pomogla, to znači da se problem skriva dublje, i morat ćete se posvetiti ručnom pretraživanju sumnjivih procesa i datoteka koristeći sljedeće metode.
Metoda 2: Analiza "Planera zadataka"
"Planer zadataka" — ugrađeni alat u operativnom sustavu, namijenjen automatskom izvršavanju određenih zadataka, uključujući pokretanje programa. Virusi mogu koristiti ovaj alat u svoje svrhe, stvarajući nove zadatke. Metoda podrazumijeva pretraživanje sumnjivih postavki, njihovu analizu i uklanjanje, što se provodi na sljedeći način:
- Pokrenite alat "Izvrši" pomoću prečice na tipkovnici Win + R i u njegovo polje upišite
taskschd.msc
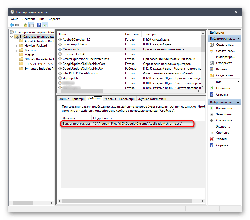
, nakon čega aktivirajte naredbu pritiskom na Enter. - Kliknite na mapu "Biblioteka planera" i upoznajte se s prisutnim zadacima. Potražite među njima sumnjive ili one čije ime već ukazuje na pripadnost FrankCasinu.
- Imajte na umu da glavnu kategoriju možete proširiti i pogledati druge ulazne mape. Ne zaboravite provjeriti sve na prisutnost sumnjivih zadataka.
- Za provjeru pređite na karticu "Okidači" i pregledajte stanje zadatka.
- Zatim otvorite "Radnje", gdje provjerite pokreće li ovaj program preglednik i kojim putem. To je potrebno samo u slučaju kada se web preglednik otvara neovisno o vama, tj. samostalno. Daljnje radnje izvršite počevši od koraka 1 sljedeće metode.





Metoda 3: Provjera svojstava prečaca
Neki zlonamjerni softver modificira i prečac preko kojeg se pokreće preglednik, dodajući adresu web stranice. Kao rezultat toga, vidjet ćete karticu s njom svaki put kada otvorite web preglednik. Ukloniti URL iz automatskog pokretanja možete na sljedeći način:
- Pronađite prečac preko kojeg pokrećete preglednik.Ako nastavite s prethodnom metodom i saznali ste put pomoću "Planera zadataka", otvorite "Istraživač", idite na istu putanju.
- Desnom tipkom miša kliknite na njega i odaberite "Svojstva".
- U postavkama prečaca pogledajte kraj retka "Objekt". Uklonite naredbu s adresom web stranice ako postoji. Ako je to prečac preglednika koji niste vi stvorili, najbolje ga je potpuno ukloniti.
- Isto učinite i s zadatkom u planer nakon što se uvjerite da je to upravo on taj koji uzrokuje probleme.



Nakon izvršenja radnji, ponovno pokrenite računalo i provjerite hoće li se preglednik s karticom FrankCasino ponovno otvoriti. Ako se to ponovno dogodi, upotrijebite posljednju metodu.
Metoda 4: Čišćenje registra
Dodavanje ključeva u registar još je jedan način širenja virusne reklame koja se otvara putem preglednika. U registru se stvara parametar koji je odgovoran za pokretanje web stranice, stoga ga je potrebno pronaći i ručno ukloniti, što će potrajati malo vremena.
- Ponovno otvorite alat "Pokreni" (Win + R) i ovaj put upišite
regedit
. - Nakon prelaska na "Uređivač registra" odaberite direktorij "HKEY_USERS", kako biste pretraživali samo u njemu.
- Proširite padajući izbornik "Uređivanje" i kliknite na stavku "Pronađi" ili upotrijebite prečac Ctrl + F.
- U pretraživač upišite tekst povezan s FrankCasino i izvršite pretraživanje. Možda će biti potrebno isprobati različite varijante upita, jer parametri i njihovi vrijednosti mogu imati razna imena.
- Desnom tipkom miša kliknite na pronađeni ključ i uklonite ga, a zatim ponovno pokrenite računalo.




Trebate redom izvršiti svaku razmatranu metodu, a ne odabrati jednu nasumično, jer u početku nije jasno kako je web stranica FrankCasino dodana u preglednik.