Pretražite moje datoteke - snažan kombinirani softver za rad s datotečnim sustavom. Omogućuje vam traženje direktorija i dokumenata, ima ugrađene alate za usporedbu, preimenovanje i razdvajanje datoteka, kao i ugrađeni HEX kod editor.
sadržaj
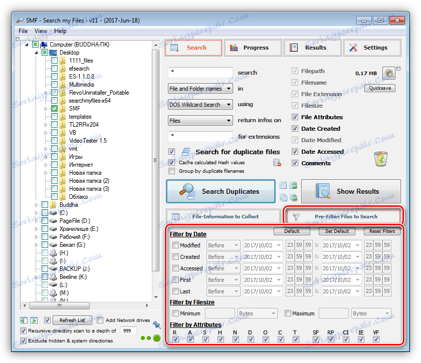
Program traži datoteke i mape na diskovima po nazivu i formatu navedenom u postavkama. Osim toga, možete omogućiti pretraživanje maskom ili regularnim izrazima, kao i analizirati sadržaj dokumenata.

Za prikaz rezultata se koristi zaseban prozor.

Ova funkcija vam omogućuje da na tvrdom disku pronađete iste datoteke računajući Hash-sumove.

U postavkama pretraživanja možete odrediti koje će opcije datoteke biti prikazane u prozoru rezultata. To su različite opcije puta, veličine, hash-sum i tako dalje (ukupno 76 naslova).

Filteri u programu omogućuju vam ograničavanje pretraživanja prema datumu kreiranja, izmjene, prvog i zadnjeg otvaranja dokumenta, kao i po veličini i atributima.

Soft vam omogućuje traženje datoteka ne samo na lokalnoj, već i mrežnim pogonima koji su povezani s sustavom u obliku mapa.

Ako se odabrane datoteke brišu iz prozora rezultata, fizički ih se brišu pomoću dva algoritma - jednokratni (nulti puni) ili trokalac (punjenje s nasumičnim bajtovima podataka).

Pretraži moje datoteke bilježi rezultate pretraživanja u bazi podataka kako bi ubrzao obradu zahtjeva pomoću SQLite knjižnice. Odgovarajuća datoteka kreirana je u podmapi "Data" , koja se nalazi u direktoriju s instaliranim programom.

Rezultati trenutnog pretraživanja mogu se izvesti u CSV, HTML i XML datoteke. Dobiveni izvještaj sadrži sve podatke navedene u unaprijed postavljenom.

Uključeno u Pretraživanje mojih datoteka su programi za rad s datotečnim sustavom.





Kada je instaliran, program dodaje stavke na jednostavnu pretragu i prepoznaju duplikate u kontekstnom izborniku istraživača.

Prije početka instalacije, program nudi odabir vrste instalacije, od kojih je jedno jednostavno raspakiranje datoteka u mapi s instalaterom. Budući da se distribucija malo "teži", može se prenijeti na mali medij.

Search My Files je jedan od najmoćnijih i najbržih programa koji se specijaliziraju za traženje datoteka. Uključeno u komunalije komunalnih usluga za distribuciju omogućuju blisko surađivanje s datotečnim sustavom vašeg računala, a fizičko brisanje dokumenata povećava sigurnost sustava.